︎
Bio & CV
Kyra Zhang
张恺冰
Artist; Community Facilitator
Contact
INSTALLATION
2025
Tic-tac-toe
2025
Puzzle Table
2024
The Great Adventure of Dick Whittington’s Calypso Cat
in collaboration with Sharmain Forde
for “Gerry’s Pompeii”
2024
I knew it would end like this
2023
Love Letter
2022
Silent Auction
2022
Blued Egg
2022
Secret Santa
2021
[x, P, t]
2020
185 ways to fail
2020
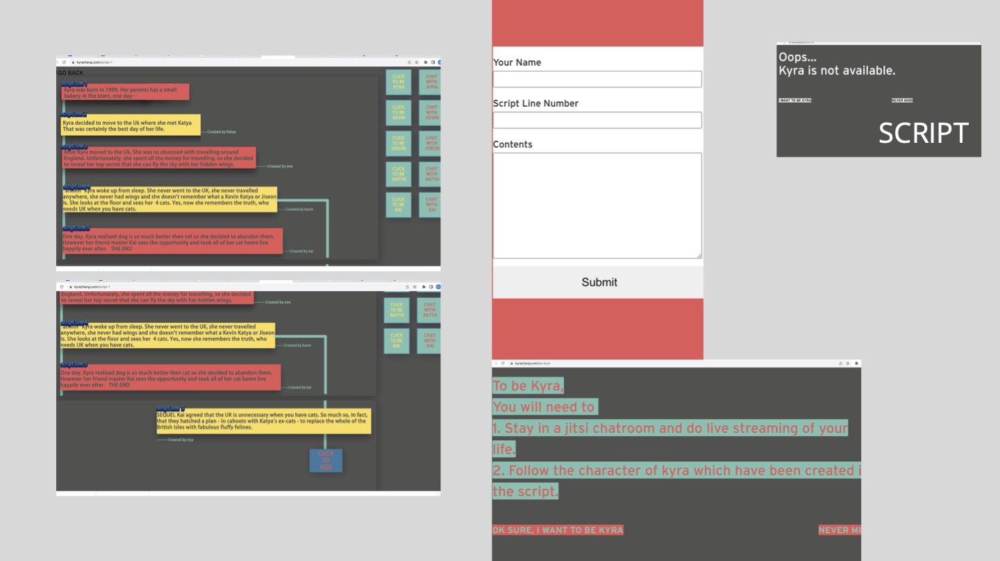
Script
Artworks
Community Projects